精彩用例
精彩用例
配合其他插件
用法大概有以下三大类:
ab块内部包含其他插件
DataView

Meta-Bind (V3.1.7+才支持,感谢 Meta-Bind 作者的帮助)

Buttons
与 Buttons 插件进行配合。不过该插件已经不再维护,目前代替之的是 Meta-Bind 插件

Dataview的内联js (dataview inline dvjs) (V3.1.7+才支持)

ab块负责选择范围,其他插件渲染范围里的东西
Mindmap-Nextgen
这个案例中,anyblock负责选择范围,mindmap nextgen负责渲染
(In this case, anyblock is responsible for selecting the scope and mindmap nextgen is responsible for rendering)

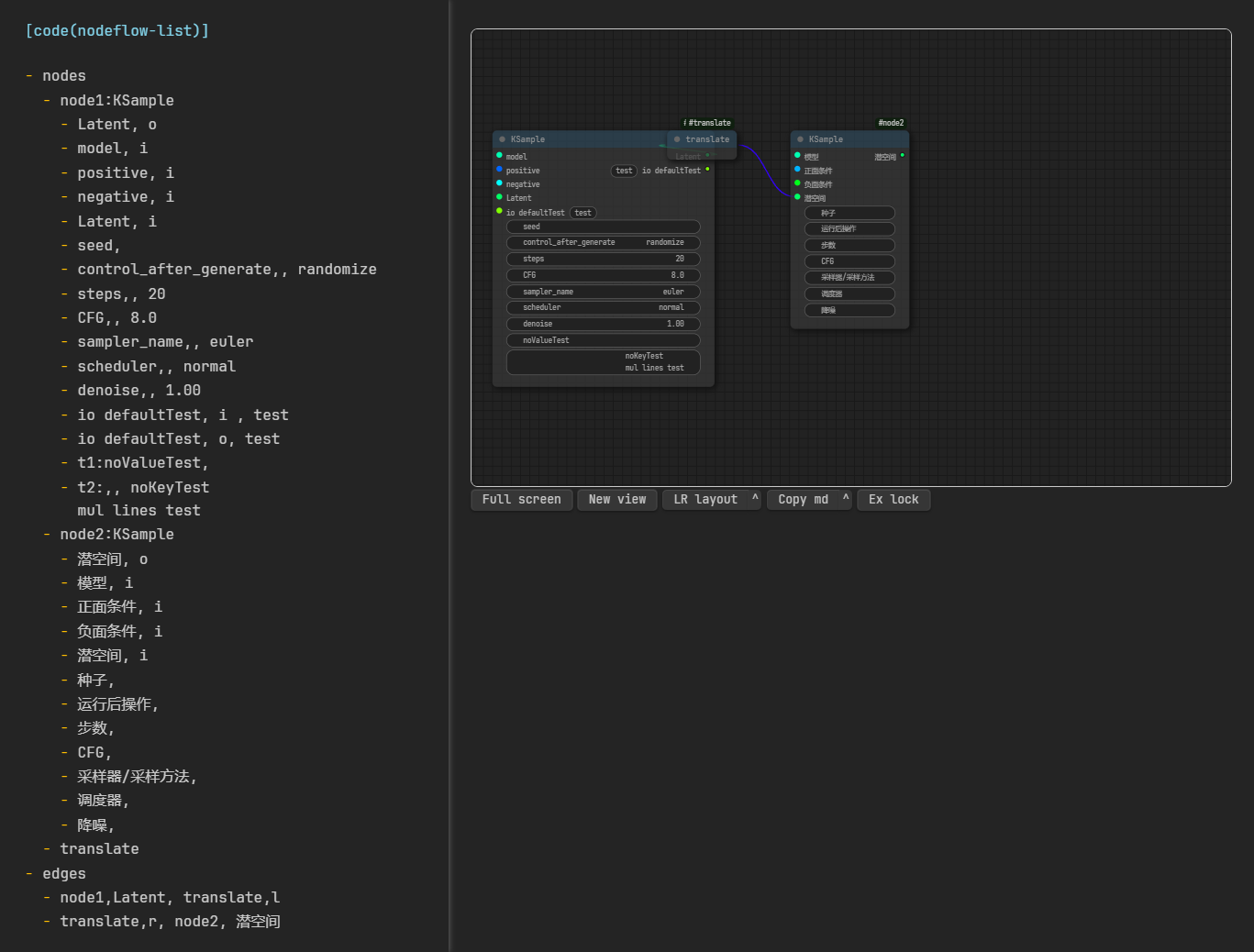
NodeFlow
NodeFlow 也是与 AnyBlock 同一作者开发的,里面也支持列表语法。所以可以很方便地用 AnyBlock 选择一个列表,交由给 NodeFlow 的 nodeflow-list 或 nodeflow-listitem 代码块,进行渲染

ChatViewQQ
需要安装 obsidian-chat-view-qq 插件
例如:
:::code(chat)
me:
This it is a question
chatGPT:
There are some answer
## Title1
some **content1**
## Title2
some **content2**
:::Mehrmaid
需要安装 mehrmaid 插件
AB负责选择范围外还负责部分转换,然后再给Mehrmaid
例如:
[list2mehrmaidText|code(mehrmaid)]
- 1**1**
- 2*1*
- $3+1$
或者使用别名版本简化:
[mehrmaid]
- 1**1**
- 2*1*
- $3+1$被其他插件渲染ab块
Callout语法
anyblock嵌套callout正常,callout嵌套anyblock在阅读模式下暂不正常
Dataviewjs 渲染 anyblock 块
作者:ob论坛:chris132Chris Martin
一个简单测试的demo:
```dataviewjs
const abcontent = `[list2table]
- 1
- 2
- 3`
dv.paragraph(abcontent)
dv.paragraph(abcontent)
```如果不行可以换用更稳定的写法:
```dataviewjs
const abcontent = `\`\`\`anyblock
[list2table]
- 1
- 2
- 3`
dv.paragraph(abcontent)
dv.paragraph(abcontent)
\`\`\`
```可以配合dv检索进一步使用:
```dataviewjs
const term = "[list2tab]";
let folderpath = "01"; // 更改为限定文件夹即可,留空为遍历所有笔记
const files = app.vault.getMarkdownFiles().filter(file => file.path.includes(folderpath));
const arr = files.map(async (file) => {
const content = await app.vault.cachedRead(file);
const lines = content.split("\n");
let results = [];
lines.forEach((line, index) => {
if (line.includes(term)) {
let section = [line];
for (let i = index + 1; i < lines.length; i++) {
if (lines[i].trim() === "") break;
section.push(lines[i]);
}
results.push(section.join("\n"));
}
});
return results;
});
Promise.all(arr).then(values => {
values.flat().forEach(value => dv.paragraph(value)); // 使用 dv.paragraph 输出原始文本
});
```再举一个例子
```dataviewjs
const list = dv.markdownList(dv.pages('"01-论文"').file.link);
const dhow = '```anyblock\n[card]\n\n' + list + '\n```'
```其他
Diagram-Zoom-Drag 拖拽支持
可以配合DiagramZoomDrag实现渲染结果的缩放与拖拽
(这里的处理器是nodes加超级样式ab-super-width)

其他妙用
假如Obsidian不支持Callout语法,如何自行开发
略,自行想象
代码块内的反链
这个用法是用户开发出来的……并不是我一开始预设的行为:
https://forum-zh.obsidian.md/t/topic/39261
有点 “歪门邪道”,虽然我个人不建议这样用,这里只是举例用于展示插件的灵活性
有待优化
兼容性问题:挺少的
- 表格类插件可能有一点影响
- callout包含anyblock在阅读模式下存在问题
链接到当前文件 0
没有文件链接到当前文件